= Garantie Élément
http://www.cfcal-banque.fr/objets/SystemeExpert/2.10
http://www.cfcal-banque.fr/objets/SystemeExpert/2.10 / Garantie Élément
Dans cette rubrique
    Garantie Élément
    Dans cette rubrique
    Espace de noms http://www.cfcal-banque.fr/objets/SystemeExpert/2.10
    Type
    Diagramme
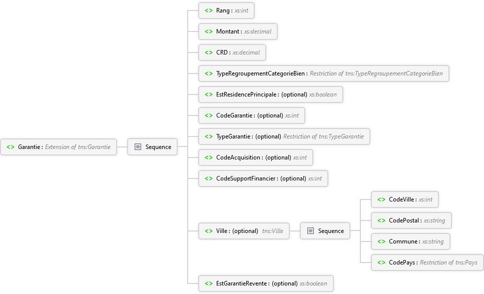
    EstGarantieRevente Élément CodePays Élément Commune Élément CodePostal Élément CodeVille Élément Sequence Ville Élément CodeSupportFinancier Élément CodeAcquisition Élément TypeGarantie Élément CodeGarantie Élément EstResidencePrincipale Élément TypeRegroupementCategorieBien Élément CRD Élément Montant Élément Rang Élément Sequence Garantie Élément
    Overview
    Sequence
    Rang xs:int
    Rang de la garantie.
    Montant xs:decimal
    Montant de la garantie.
    CRD xs:decimal
    CRD de la garantie.
    TypeRegroupementCategorieBien TypeRegroupementCategorieBien Simple Type
    Type de regroupement de catégorie de bien.
    EstResidencePrincipale optional xs:boolean
    La garantie est-elle une résidence principale d'un des emprunteurs.
    CodeGarantie optional xs:int
    Code de la garantie.
    TypeGarantie optional TypeGarantie Simple Type
    Type de la garantie.
    CodeAcquisition optional xs:int
    Si la garantie est un bien en acquisition, code de l'acquisition correspondant à cette garantie.
    CodeSupportFinancier optional xs:int
    Si la garantie est un nantissement, identifiant CFCAL du support financier associé.
    Ville optional Ville Complex Type
    Ville dans laquelle est située cette garantie.
    Sequence
    CodeVille xs:int
    Code de la ville selon la codification CFCAL.
    CodePostal xs:string
    Code postal de la ville.
    Commune xs:string
    Nom de la ville.
    CodePays Pays Simple Type
    Code pays de la ville selon la codification CFCAL.
    EstGarantieRevente optional xs:boolean
    La garantie a une garantie revente.
    Source
    <xs:element name="Garantie" nillable="true" type="tns:Garantie" xmlns:xs="http://www.w3.org/2001/XMLSchema" />
    Voir aussi